Enterprise SSO Configuration
This section describes how to configure SPIRL Cloud to use Enterprise SSO.
SPIRL Cloud supports OAuth+OIDC authentication using the Authorization Code Flow. In order to configure it, please follow these steps: Add the SPIRL Application in your IDP provider settings with the following information: Redirect URIs:
https://auth.api.spirl.com/auth/web/finishhttps://auth.api.spirl.com/auth/cli/finish
After configuring IDP please contact SPIRL to provide the following information:
- Issuer URL
- Client ID
- Client Secret (if required)
Please note that SPIRL Cloud uses the Issuer URL as the base to retrieve the OIDC Discovery document (i.e. “/.well-known/openid-configuration”) , which contains the JWKS URI that SPIRL Cloud uses to verify ID tokens issued by the enterprise IDP. Both the Discovery Document URL and the JWKS URI contained within must be accessible from the SPIRL Cloud.
CLI Login Flow with Enterprise SSO​
When logging in with spirlctl CLI using Enterprise SSO you should provide the --org flag with the organization name. The organization name is provided to you by SPIRL support team.
spirlctl login --org <organization-name>
After running this command, spirlctl will open the browser and redirect you to the IDP login page. After successful login, you will be redirected back to the CLI and will be logged in.
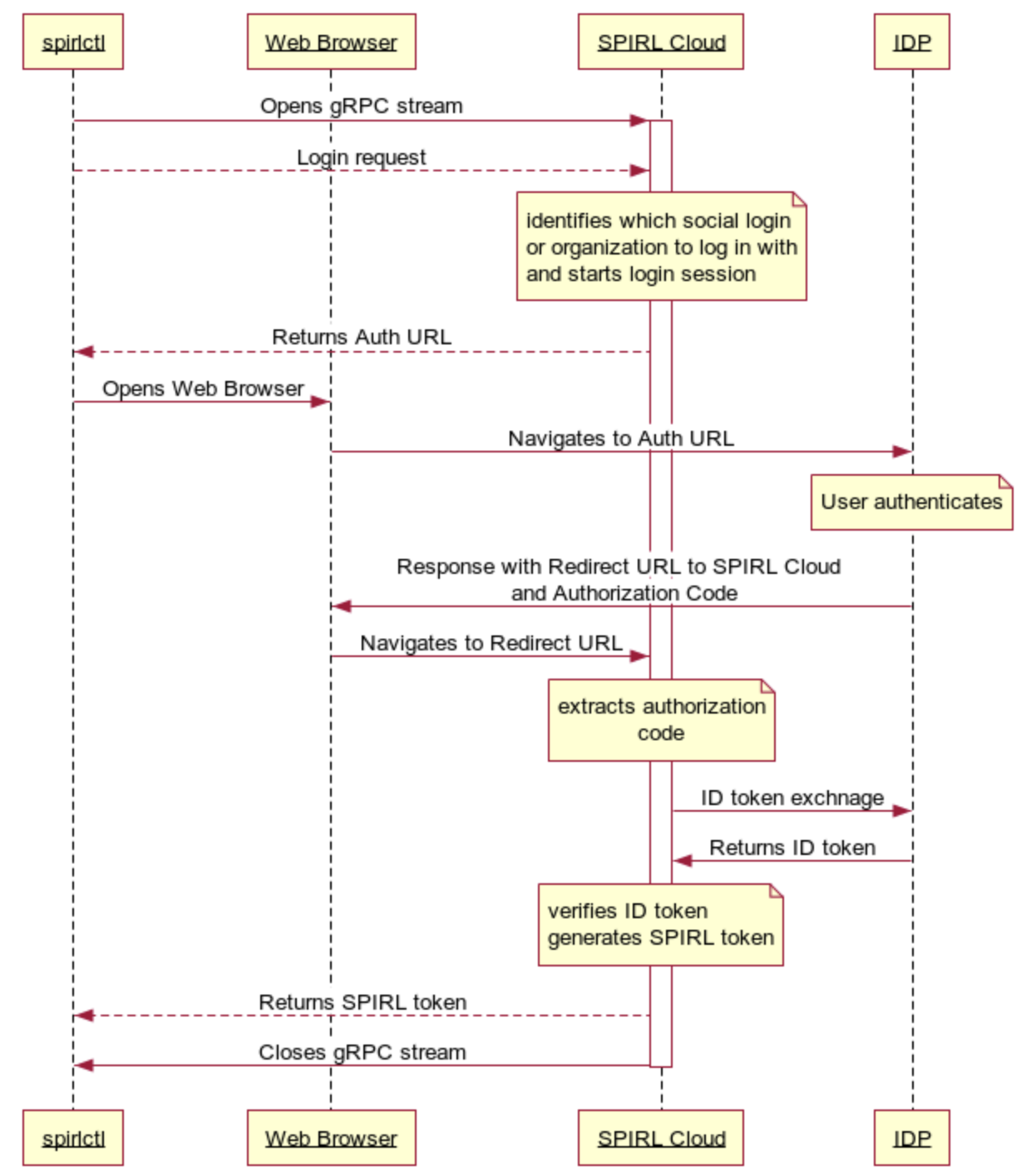
Here is what is happening during the login flow with Enterprise SSO:
- spirlctl opens gRPC stream to the SPIRL Cloud and sends a Login request
- SPIRL Cloud identifies which social login or organization to log in with and starts a login session OAuth2 authorization code grant session
- SPIRL Cloud sends back URL in the format
https://auth.api.spirl.com/auth/cli/start?session_id=<session_id> - spirlctl opens the Web Browser to session URL, or user can copy and paste the URL to the browser on a different device
- The Web Browser navigates to the session URL and SPIRL Cloud redirects to the IDP login page
- The user logs in with the IDP
- The IDP responds with a redirect back to the URL that points to SPIRL Cloud
https://auth.api.spirl.com/auth/cli/finish - The Web Browser does the redirect, passing the authorization code to SPIRL Cloud
- SPIRL Cloud extracts all required parameters from the received URL. It does a token exchange with the IDP, parses and verifies the ID token, uses the claims to authenticate the user, and generates a SPIRL token.
- SPIRL Cloud returns the token to spirlctl, completing the login session and closing the gRPC stream.

Web UI Login Flow with Enterprise SSO​
When logging in with the SPIRL Cloud Web UI using Enterprise SSO, you should provide the organization name. The organization name is provided to you by the SPIRL support team.
- The user opens the browser and loads
https://app.spirl.com - The user chose
Sign in with enterprise identitythen inputs an organization name and clicks theSign Inbutton - Web Browser sends a request to
https://auth.api.spirl.com/auth/web/start - SPIRL Cloud identifies which organization to log in the user with and starts an OAuth2 authorization code grant session
- SPIRL Cloud sends back an authorization URL pointing to the IDP
- Web Browser opens the authorization URL
- The user logs in with the Enterprise IDP
- After authentication, the Enterprise IDP returns a redirect URL that points to SPIRL Cloud
https://auth.api.spirl.com/auth/web/finish - Web Browser navigates to the redirect URL that creates a user session
- SPIRL Cloud sends the user session back to the Web Browser
